3D Poster Design

This project began as a application test for modeling based on technical drawings. Afterwards I repurposed the model with some changes as the subject for a 3D poster.

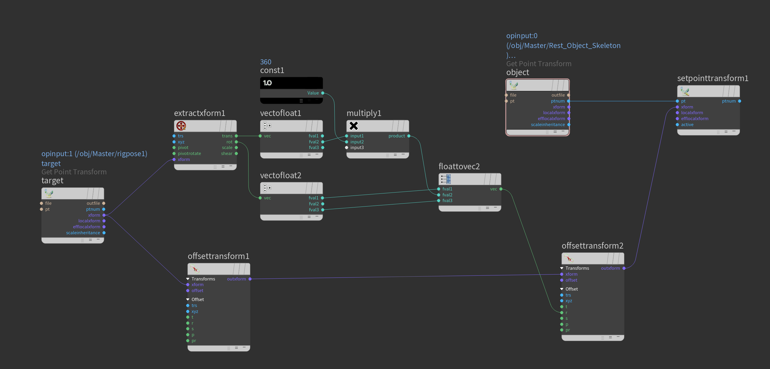
The rigging was done with Kinefx and provided animation in scale, rotation, and translation.

The poster was made in After Effects.

It was my first project using KineFX. So it was a little bit rough, and although the translation, and rotation were easy, the scale on the springs sufferes from an ugly flattening effect. I also did not limit the distance the controller could go because I forgot to. However for a fast solo project it worked great.

The rigging logic was done with rig attribute VOPs, which I found easy and straight forward to use.

Translation

Scale

Rotation