Project Type:
MFA Student Work

Focus:
Simulation, USD Scene Organization

Software Used:
Houdini, Nuke

Date:
Spring 2026

Description:
Study on cloth simulation and scene set up with USD in Houdini.

Character and animation by Jikang Liu.

Cloth Simulation
A main goal of this project was to perform simulation on a model I did not make.


I used a softbody proxy to simulate the underdress as the render geometry was not continous and I needed it all to fit well for the point deform and not clip the outer dress.

USD Scene Organization
This project also served as an excuse to iron out my understanding of USD and Solaris.


This mainly just meant keeping my scene tree organized, making use of USD caches, and knowing when to graft or reference things into the scene.

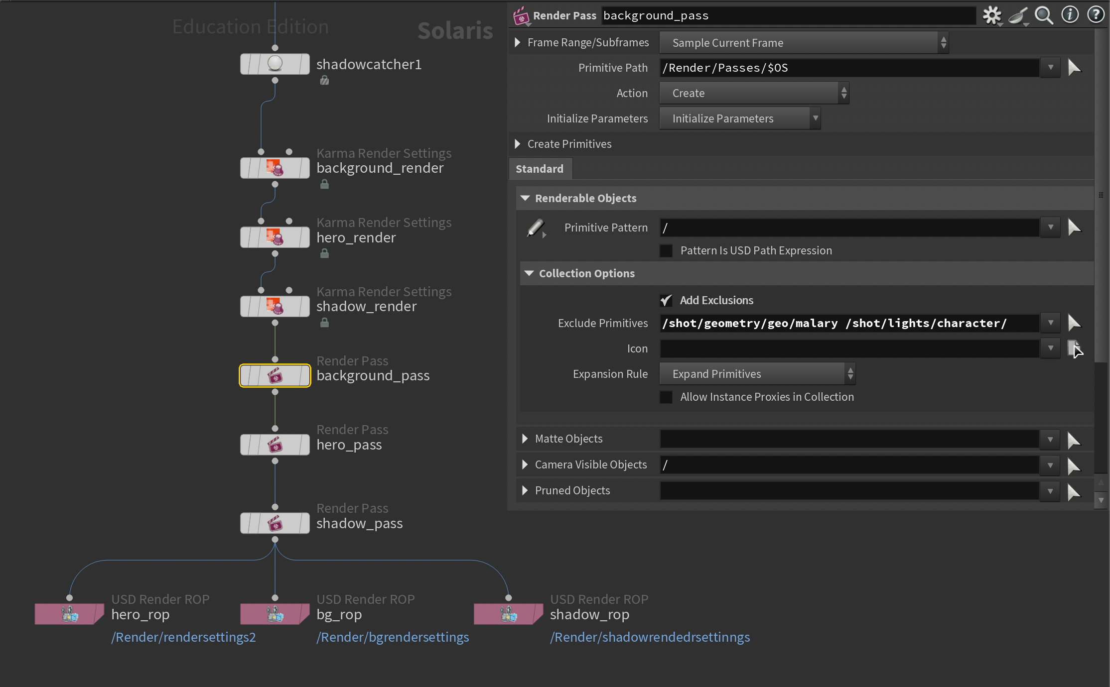
Render Pass LOP
I used the Render Pass system to for my passes. The Geometry Render Settings LOP seams to still have more features but for quickly setting up passes this node is really useful.

On my first render I forgot to add the shadow catcher to the holdout_shadow AOV so I did a second half resolution render to get those which is why I have a seperate shadow pass.

Nuke Comp
I put together the layers in Nuke along with a quick painting I did to get some cloud movement and an animated distortion on the Emission AOV to get animation on the candle flames.

Megascans FBX Importer
I started to make a tool to more quickly import FBX files I downloaded from the Fab store. However I don’t think this tool is worth expanding on given the convinience of USD assets.

The main reason I wanted to show this was to demonstrate the blend of hscript and python in line 4. It would have probably been better to use evalParam() but I thought it was cool that it functioned with `chs()` and that maybe it could be used for something more interesting/useful in the future.